说明:
如果需要把成品调拨发货到WFS仓库,按照以下流程操作。

说明:
在进行该流程操作之前,需要将仓库资料、品类资料、产品资料等信息维护到系统内,才能确保该流程顺利地进展下去,如果在进行该流程的过程中出现了问题,请检查前期准备中的步骤是否完成。
其中以下2个基础配置必须要提前做好。
【产品-产品管理-产品资料】编辑SKU关联MSKU下选择Walmart平台增加关联MSKU。

在【】店铺、仓库、供应商和产品都需要授权。

【仓库-库内管理-调拨单】操作添加调拨单。

填写必填信息:
调出仓库:支持从自营仓、供应商仓调入到WFS仓
调入仓库:选择WFS仓
产品明细:添加产品、导入产品

注意:
1)若没有锁站库存,需要用到调出仓共享库存,请操作【同步按钮】。

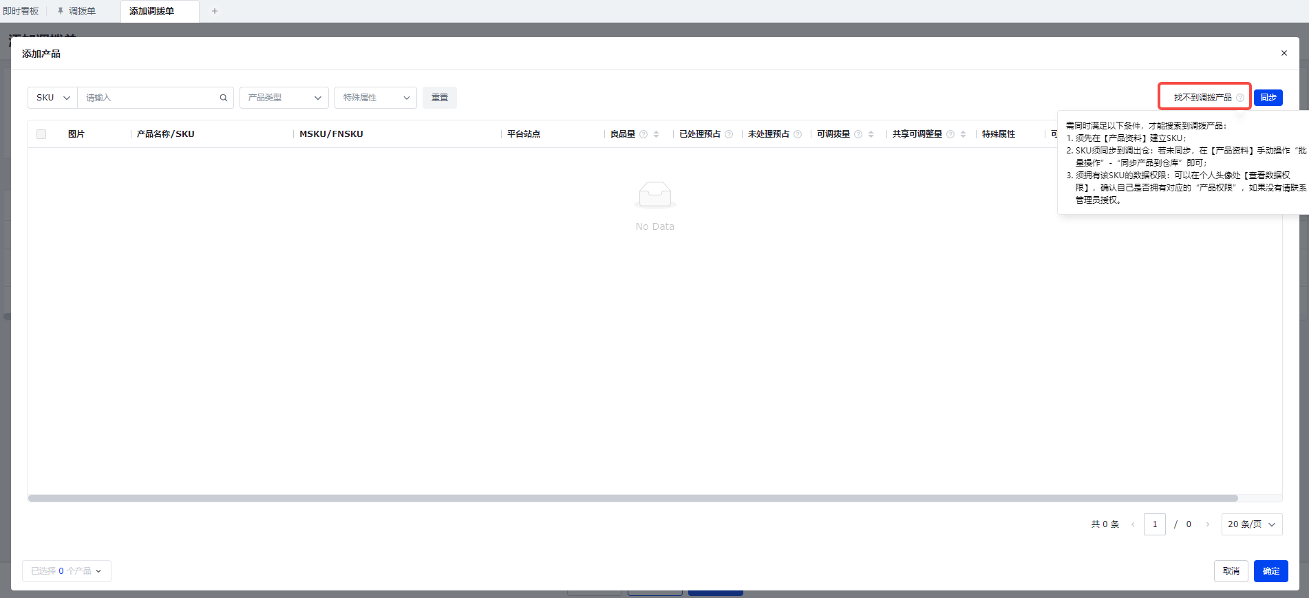
2)若找不到调拨产品,请查看操作提示。
需同时满足以下条件,才能搜索到调拨产品:
须先在【产品资料】建立SKU;
SKU须同步到调出仓:若未同步,在【产品资料】手动操作“批量操作”-“同步产品到仓库”即可;
须拥有该SKU的数据权限:可以在个人头像处【查看数据权限】,确认自己是否拥有对应的“产品权限”,如果没有请联系管理员授权。


操作调拨单出库后,需要前往WFS货件创建发货单。

(1)创建WFS货件
在【物流-头程发货管理-WFS货件】操作:创建WFS货件,选择来源单据调拨单添加

(2)绑定WFS货件

说明:选择对应调拨单

绑定了调拨单之后,手动生成发货单

说明:生成发货单时选择提货或者出运

说明:录入费用并且分摊

当沃尔玛的货件开始收货时,系统会自动同步收货数据

说明:收货完成后,需要在【发货单】手动填写收发差异并完成发货单

